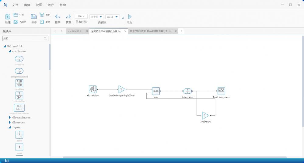
刚刚开始接触北太真元的仿真,准备先跑一下example试一试水。结果跑标准案例的时候出现了报错:


%%%%%%%%%%%%%%%%%%%%%%%%%%%%%%%%%%%
错误: 文件Comput_FixedorMaxStep第82行的表达式:
错误: 文件Comput_FixedorMaxStep第82行的表达式:
max是脚本,调用时不能带有返回值或者输入参数
由下面文件调用:
1: Comput_FixedorMaxStep的第1行;
2: 道路路面不平顺模拟仿真_Baltamulink2023ForAll的第20行;
3: 道路路面不平顺模拟仿真_Baltamulink2023ForAll的第19行;
函数执行中显示有错误信息,请反馈给开发团队。
%%%%%%%%%%%%%%%%%%%%%%%%%%%%%%%%%%%
这是啥情况?我用simulink的时候也妹有出现这样的情况?
有木有大佬帮忙看一看?
